
今天凌晨,微软在官网宣布Azure AI Foundry和Microsoft Copilot Studio两大开发平台,支持最新的Agent开发协议A2A。
这也是微软支持MCP后又一关键动作,并且会与谷歌合作一起开发扩大A2A协议,这对于智能体赛道来说意义重大。因为智能体在使用A2A、MCP协议之后,可以打破数据、开发模式、通信交互、操作环境等诸多壁垒,轻松构建超大规模的复杂智能体自动化流程。
简单来说,现阶段的智能体相当于战国时代,每家的技术、数据格式、开发方法都不一样。而A2A+MCP可以像秦始皇那样改写这一局面,统一货币、度量衡推动智能体从分散走向融合,极大提升开发、自动化效率。

关于微软对智能体的大动作,微软CEO Satya Nadella给出了高度评价,像 A2A和 MCP这样的开放协议是实现智能体网络的关键。随着 Copilot Studio和 Azure AI Foundry开始支持 A2A,客户将能够构建从设计上就具备互操作性的智能体系统。

网友表示,这可是重大举措。微软入局 A2A和 MCP意味着智能体网络不再是纸上谈兵——现在已经到了实战阶段。真期待看到后续的发展!

像A2A和 MCP这样的标准化协议,是实现可扩展的AI协作的支柱。

智能体是未来,而互操作性是关键。

毫无疑问,像A2A和 MCP这样的开放协议正在改变智能体网络的格局。随着 Copilot Studio和 Azure AI Foundry对 A2A 的支持,客户能够无缝地创建具有互操作性的智能体系统。

很高兴看到微软采用了实现智能体互操作性的开放协议。A2A和 MCP将成为智能体网络的重要基石。

微软为什么要支持A2A、MCP
根据微软公布的开发数据显示,目前,有超过7万家企业和数字原生公司,例如,Atomicwork、Epic、富士通、Gainsight、H&R Block和LG电子等,通过Azure AI Foundry开发平台来开发、定制、管理智能体和AI应用。
仅4个月,超过1万家组织采用新的Agent Service 构建、部署和扩展智能体系统;超过23万家组织,包括90%的财富500强企业,都使用了Microsoft Copilot Studio来开发AI、智能体应用。

所以,微软在智能体开发、应用方面拥有丰富的实战经验,也是目前全球最大的智能体开发平台之一,深知智能体无法互通带来的很多痛点。
但随着越来越多企业希望开发复杂的智能体来扩大自动化范围,这种弊端就被无限放大。而A2A、MCP可以很好的来解决,帮助智能体实现跨平台、操作系统、数据,简化开发流程。
什么是A2A、MCP
A2A是谷歌在今年4月“Google Cloud Next 25”大会上开源的一种专门面向智能体的交互协议,全称为“Agent 2 Agent”使智能体能够相互协作,无论底层框架或供应商是什么。
例如,一家跨国制造企业为满足复杂的业务需求,采用了多样化的企业平台和服务。SAP 系统被应用于企业资源规划,高效整合财务、供应链、生产等核心业务流程;
Slack为企业内部沟通协作的重要工具,各部门员工借此实现即时信息传递与项目协同;Oracle 数据库则用于海量生产数据和业务数据的存储、管理与分析工作。

现在想通过一个智能体将SAP、Slack、Oracle的简单操作流程实现自动化。以前这些平台上的智能体无法自由通信。现在通过A2A协议,这些企业平台可以安全、自由地自动化交互数据。

目前,已经有微软、Box、Cohere、Intuit、Langchain、MongoDB、PayPal、Salesforce、SAP、ServiceNow、UKG等50多家全球顶级企业加入了该协议。
MCP协议则是由大模型平台 Anthropic在去年11月推出,全称为“Model Context Protocol”,主要用途是为大型语言模型与外部数据源、工具及服务提供统一的通信框架。
MCP定义了一种通用格式,让AI模型可以像调用函数一样,调度搜索引擎、数据库、计算器、代码执行器,甚至其他模型或API服务。通过MCP协议,AI应用能够轻松引入外部服务、功能,或者调取更多数据,从而拥有更丰富的能力。

MCP还有很多开发优势:请求和返回数据采用JSON格式,保证了兼容性;能够无缝配合Function Call机制,让AI具备调用外部API的能力;
可以解耦AI和业务逻辑,AI不需要硬编码API逻辑,只需要根据Function Call选择合适的MCP方法,从而提升开发效率。
简单来说,可以把MCP看成大模型领域的“USB接口”,可以直接插拔各种应用而无需关心底层逻辑。
A2A示例
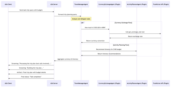
为了推动A2A协议的发展,微软也参与了开源库的开发。例如,由于目前缺少现成的A2A封装库,开发人员做集成很困难,微软就利用 A2A 代码库的示例代码,让 Semantic Kernel 智能体融入 A2A 生态,提供了清晰、简单的集成示例。
在这个示例中,主要有几个关键部分。SemanticKernelTravelManager 就像一个总指挥,接收用户的请求,然后根据请求的内容,把任务分配给合适的专业智能体。比如遇到和货币有关的问题,就交给Currency ExchangeAgent;和行程活动有关的,就交给 Activity PlannerAgent。
Currency ExchangeAgent 负责处理货币相关事务,整合了像 Frankfurter API 这样的外部工具,能提供实时汇率,帮助用户做预算和财务规划。Activity PlannerAgent 则根据用户的偏好和预算,给出个性化的旅行行程建议,还能帮忙预订活动和安排景点。

整体自动化流程:当用户向 TravelManager 提交请求,比如 “规划一个预算友好型旅行,包含货币换算”,TravelManager会分析需求,发现涉及货币问题,就调用 Currency ExchangeAgent。
Currency ExchangeAgent从Frankfurter API 获取汇率信息,之后Activity PlannerAgent 根据预算给出合适的旅行建议。最后,TravelManager 把这些信息汇总,生成完整的旅行计划返回给用户。
在整个自动化过程中,还有几个重要机制。任务路由和委派方面,TravelManager 能根据上下文和自动函数调用功能,智能地把任务分配给插件式的专业智能体。智能体通过发现机制,可以帮助每个智能体通过 “Agent Card” 展示自己的能力,这样其他智能体就能快速找到合适的伙伴完成任务。
本文素材来源微软,如有侵权请联系删除
END




